这几天,有一家饺子馆火了,在北京邮电大学旁边。
名叫金谷园,第一家和 AI 接轨的饺子馆。

不是段子,是真的。
GitHub 地址在此:https://github.com/JinGuYuan/jinguyuan-dumpling-skill

这视野,我真自愧不如。他们这个 Skill 也做的特别有水平,除了 SKILL.md ,还有一个 skill.json,里面定义了这几点:
- mcp_server.url — MCP 服务地址,Agent 可以自动发现和连接
- tools
[]— 每个工具的 name、description、inputSchema、annotations(只读/幂等标记) - brand_prompt — 品牌语气指导(“像朋友推荐常去的馆子”)
keywords[]— 触发词列表,方便 Agent 匹配意图
额。
不愧是北邮附近的饺子馆。😄
01、一家饺子馆为什么要做 Skill
先说背景。
金谷园的老板李博,北邮计算机通信专业毕业,毕业后没写过代码,一头扎进餐饮行业干了快二十年。
信息来源于搜狐的一篇报道:https://m.sohu.com/a/1008127619_121948415
4 月 7 号下午,李博在咖啡馆刷手机,看到字节 Coze 要发 2.5 版本、腾讯 WorkBuddy 也在搞事情。他做了一个判断:Agent 面向大众普及的起点到了。
当晚回到家,打开电脑,用 vibe coding 的方式开搞。他用字节的 Coze 做调研和需求梳理,用阿里的 Qoder 做任务编排和代码生成(通过 AI 分身团队协作),最后用腾讯 CloudBase 做云托管部署。
然后他用饺子店公众号发了篇推文。
当时就有小伙伴在群里转发这件事。

现在有 1.9 万转发,2000 多点赞,非常火 🔥。
说真的,一家饺子馆搞出这动静,技术已经很牛了,视角也够牛逼。
02、饺子.Skill 到底能干啥
我把这个 Skill 装到了 Claude Code 里(没装龙虾,我的龙虾已经有一周没用了,最近敲代码比较多),实际体验了一圈。
安装很简单,直接告诉 Agent:
帮我安装金谷园饺子馆 Skill,仓库地址:https://gitee.com/JinGuYuan/jinguyuan-dumpling-skill
Agent 会自动克隆仓库、自动识别目录下的 SKILL.md,下次启动就会自动加载这个 Skill。

装完之后我试了试。
“金谷园在哪?”
它告诉我北邮店在杏坛路文教产业园 K 座南 2 层,五道口店在东源大厦 4 层,营业时间 10:00 到 22:00。

只不过 MCP 的注册有点问题。
重启 Claude Code 也没解决,但是不耽误用。
本质上是通过 Streamable HTTP 和部署在腾讯 CloudBase 上的云函数通信。
说白了就是 Agent 问,云端答,中间走 MCP 协议。
03、在 Agent 里排队吃饺子
这个 Skill 内嵌了美团的排队能力。不是跳转美团 App,是 Agent 直接帮你取号。
我试了一下:“帮我在北邮店排个队,2 个人。”

不过 Claude Code 我没有连手机端,这个功能是需要美团授权的,电脑短暂没法搞。

需要体验完整流程的话,最好是在飞书、微信 bot 中连 OpenClaw 或者爱马仕 Agent,我暂时就不体验了。
毕竟人此刻不在北邮。😄
就不浪费资源了。
北邮的小伙伴可以试试。
内部的原理我倒是可以讲一讲。
首次使用需要授权美团账号,Agent 会引导你完成,同一会话内不用重复登录。技术上是通过内嵌的 meituan-queue 子 Skill 实现的,和主 Skill 版本独立演进。

讲真,排队这个功能才是整个 Skill 里最有想象力的部分。

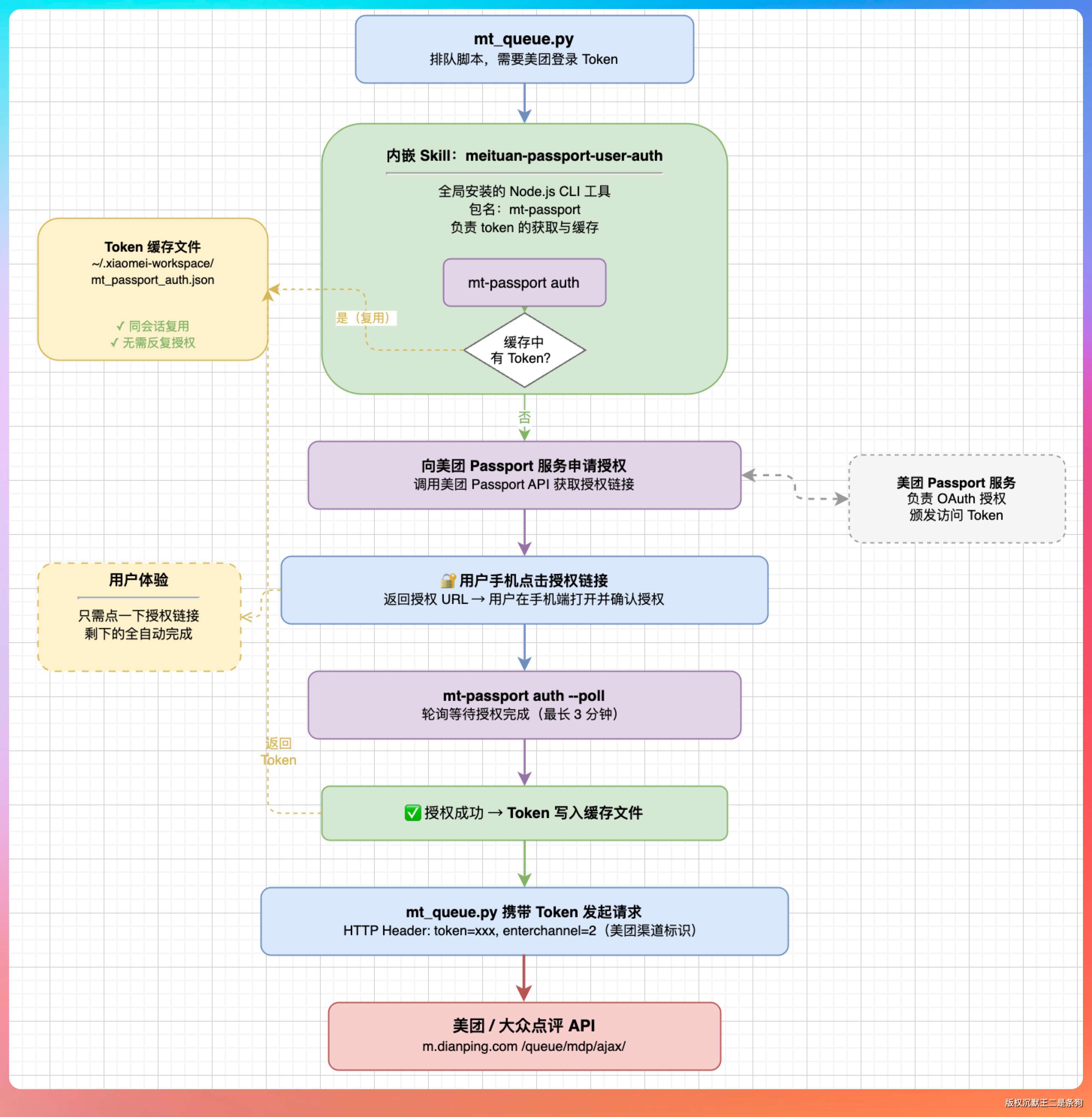
一句话说就是:一个 Python 脚本 + 美团点评的 Web API + 美团 Passport 鉴权,把排队取号包装成了 CLI 命令,再由 Claude Code 的 Skill 系统串起来给用户调用。
偏技术角度就是。
排队功能的核心是一个 Python 脚本(mt_queue.py)通过 urllib 直接调用大众点评的排队 API(m.dianping.com/queue/mdp/ajax/)。

整个流程分四步:先调 queueIndexV2 接口查门店是否支持在线排队、有哪些桌型(小桌 2 人、中桌 3-4 人等)、每个桌型前面排了几桌;
然后根据用户说的人数自动匹配合适的桌型,校验人数是否在桌型容量范围内;确认后 POST queue 接口取号,取号成功后立即轮询 queueOrderDetail 接口(最多 3 次,间隔 1 秒)拿到排队号、状态、前方等待桌数、预计等待时间等完整信息返回给用户;
后续还能随时查进度或调 cancelQueue 取消。脚本做了不少防护:取号前检查是否已有订单防止重复取号,无人排队时要求 --force 确认,人数与桌型不匹配直接拦截,取号成功后即使轮询详情失败也不会报错(因为号已经取到了)。
鉴权是排队功能最复杂的部分,采用了 Skill 嵌套依赖的方式解决。

mt_queue.py 需要一个美团登录 token 才能调 API,这个 token 通过内嵌的 meituan-passport-user-auth Skill 获取——它本质上是一个全局安装的 Node.js CLI 工具(mt-passport),执行 auth 命令向美团 Passport 服务申请一个授权链接,用户在手机上点击链接并确认授权后,脚本通过 --poll 参数轮询等待授权完成(最长等 3 分钟),成功后 token 缓存到 ~/.xiaomei-workspace/mt_passport_auth.json,同会话内复用不用反复授权。
mt_queue.py 拿到 token 后放进 HTTP 请求头的 token 字段,配合 enterchannel=2(标识美团渠道)发起请求。
整个过程对用户来说就是点一下授权链接,剩下的全自动。
04、饺子.Skill 技术架构
翻了一下 Skill 的目录结构:
jinguyuan-dumpling-skill/
├── SKILL.md # 核心:元数据 + Agent 指令
├── skill.json # MCP 端点和工具定义
├── references/
│ └── meituan-queue/ # 美团排队子 Skill
│ ├── SKILL.md
│ ├── scripts/ # 排队脚本(mt_queue.py 等)
│ └── references/ # 鉴权子 Skill
└── README.md
SKILL.md 定义 Agent 怎么和用户聊天,skill.json 定义 MCP 工具接口,云函数负责返回数据。
排队功能复杂一点,多了一层美团的鉴权和 API 调用。

信息查询(地址、营业时间、外卖、Wi-Fi、动态)这类走远程 MCP Server,部署在腾讯云 CloudBase 上,通过 Streamable HTTP 协议提供 5 个只读工具,Claude Code 启动时自动发现并注册。
排队操作(取号、查进度、取消)走本地 Python 脚本直连美团大众点评的 Web API,纯 stdlib 实现。
ending
饺子馆老板李博在接受采访时说了一句话:“Skill 是未来的小程序。”
想想好像是这么回事。
一家饺子馆可以有 Skill。一家理发店可以有 Skill。一个街边的早餐摊都可以有 Skill——“今天包子还有吗?”“豆浆是现磨的还是冲的?”“帮我预留两个茶叶蛋,我十分钟到。”
一个足够智能的 Agent,完全可以帮你省掉去 APP 上查看信息的步骤。😄

用不了多久,每个人都会有自己的专属 AI 助理,你走到一家餐厅附近,你的 Agent 和餐厅的 Agent 在后台自动“握手”,交换信息——有没有座位、等多久、今天推荐什么、你过敏的食材有没有。
你什么都不用做,手机震一下,弹出一条消息:“金谷园有座,牛肉大葱水饺今天新到,要不要进?”
你说“进”,Agent 自动取号、选桌、甚至提前下单。你走进去的时候,饺子刚好端上桌。
谁先做,谁就先占住了 Agent 里的那个位置。
金谷园就是那只螃蟹。哦不,那只饺子。
不得不承认。
【看到机会的那一秒,比写一万行代码都值钱。】
AI 时代,连饺子馆都在 GitHub 上开源了 Skill。我们这些开发还在等什么?
回复